Is it possible to hide a checkbox control (and the text box that goes with it I suppose) based on some condition, or using a CA?
I want the user to have a checkbox to view the release notes for the product when the setup is complete. However, in the event that they are not installing from the original installation media and the release notes cannot be found, I'd like the checkbox not to be displayed.
Is this doable?
This is a ready-only archive of the InstallSite Forum. You cannot post any new content here. / Dies ist ein Archiv des InstallSite Forums. Hier können keine neuen Beiträge veröffentlicht werden.
How to Hide A Checkbox Control
Started by
SeanH
, Jun 08 2005 21:07
7 replies to this topic
Posted 09 June 2005 - 04:51
Yes, this can be achieved. You need to use the ControlCondition table. You will need to create the correct condition and then hide the checkbox when this is true.
Posted 09 June 2005 - 15:56
thanks. i ended up stumbling on this lookin through the tables about an hour after i posted that.
I really think the docs could do a better job of pointing things out in some cases. For instance, I had no clue their was a table just for checkbox properties. So originally i thought they only existed in the regular property table. oh well.
I really think the docs could do a better job of pointing things out in some cases. For instance, I had no clue their was a table just for checkbox properties. So originally i thought they only existed in the regular property table. oh well.
Posted 09 June 2005 - 23:45
I totally agree, the documentation is not that helpful (MSI SDK or the InstallShield one).
InstallShield tries to wrapper all of the msi functionality, but in quite a lot of cases, the user needs to be able to access some of the wrappered technology directly that is being hidden from the user.
The windows installer SDK documentation is great for developers who have quite a lof of experience in Windows installer, but if you are just starting of, it can get quite confusing!
InstallShield tries to wrapper all of the msi functionality, but in quite a lot of cases, the user needs to be able to access some of the wrappered technology directly that is being hidden from the user.
The windows installer SDK documentation is great for developers who have quite a lof of experience in Windows installer, but if you are just starting of, it can get quite confusing!
Posted 10 June 2005 - 16:22
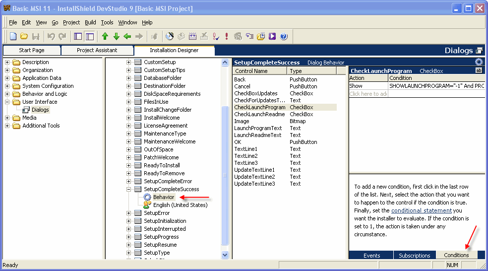
For the record: in InstallShield you don't need to directly populate the ControlCondition table to hide a check box. Just go to the dialog behaviour view, select the checkbox control, and switch to the Conditions tab.
Stefan Krüger
InstallSite.org twitter facebook
Posted 10 June 2005 - 17:01
in installshield devstudio 9 i don't know of any such conditions tab. (yes, i know they're up to 11 now, but our licenses are for 9)
Posted 13 June 2005 - 12:05
Stefan Krüger
InstallSite.org twitter facebook
Posted 13 June 2005 - 15:42
wow i stand corrected. Although to try and defend myself, that doesn't look much like a windows tab, and doesn't exactly jump out at you. But it is there.


